Model Number: database-replication-mirror
Call for Price: (888) 682-5335

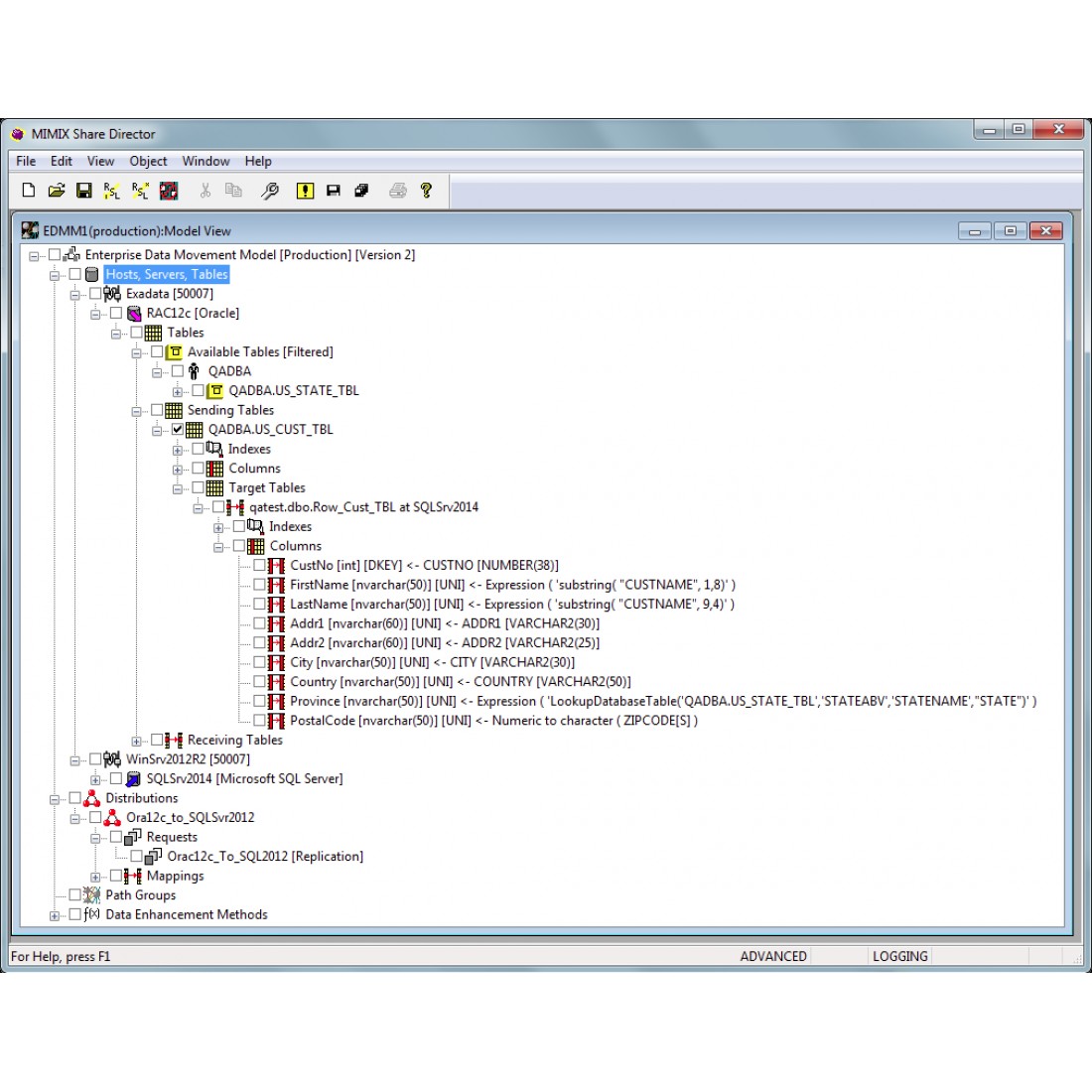
Database Migration and Converter software uses HA features to provide real-time replication between heterogeneous databases, operating systems and platforms without any programming and scripting requirements for database modernization, consolidation or new platform migrations. The Database Migration and Converter software supports Microsoft SQL Server, Microsoft Azure SQL, IBM DB2, Oracle, Oracle RAC, MySQL, PostgreSQL, Teradata, Informix and Sybase, on the following platforms: IBM i AS400 iSeries, IBM AIX, IBM Power Linux, SuSe or RedHat Linux, HP-UX, Solaris and Windows. The point and click GUI interface makes mapping disparate database fields between tables, rows and columns very simple and quick. The graphical interface  drastically improves implementation time, reduces complexity, helps prevent mistakes and lowers costs by showing an easy to understand before and after comparison of the new and old database fields.

Moving and copying databases using ETL, FTP and other manual tools is error prone, slow and requires constant monitoring. Migrating only 1 TB of data can take hours to move across the fastest networks using the fastest storage. Replicating a database allows IT to move intensive reporting, queries, BI and analytic workloads from a production database, to a dedicated reporting system. The target database can be used as a datamart or data warehouses with real-time data for business applications or reporting. It only makes sense to use a Database Migration and Converter tool with efficient real-rime replication.

Database replication types supported are:

  • One way - one source/to one target
  • Distributed - one source/to multiple targets
  • Consolidated - multiple sources/to one target
  • Cascaded - one source/to one or more targets/to one or more targets again
  • Two way - one or more sources/to one or more targets (different databases)
  • Bi-directional – one source/to two different databases (with collision detection)
  • Hybrid - a combination of any of the above/across all supported databases and operating systems

Summary of benefits:

  • Simple point and click synchronization configuration wizard (no programming)
  • Uses predefind templates for out of the box implementation
  • Flexible Real-time efficient replication support
  • Automatically creates target tables
  • Allows data to be mapped between different tables, rows and columns on the fly
  • Allows advanced transformation and enhancement of new database fields on the fly
  • Migrates and converts production databases without downtime
  • Automated resolution and self-healing of transactional conflicts
  • Detailed auditing for stringent regulatory and compliance requirements
  • Satisfies many business unit requirements for sharing data
  • Solves integration of disparate and incompatible database, application and operating system issues/conflicts
  • Ensures data integrity, target matches source 
  • Provides transaction level auditing or compliance
  • Moves heavy workloads off production system
  • Enables databases to be centralized for datamarts, analytics and business intelligence
  • Speeds merger/acquistion integrations
  • Databases can be on a variation of physical, cloud or virtual servers
  • Very bandwidth friendly

If the most sought after database migration, converter and replication features above are not enough, note this software has many sophisticated capabilities that can apply many different transformation and database enhancements on the replicated copy. Please be sure to discuss your requirements and desired database copy outcome with an associate, so a live demonstration can be conducted and a POC on your database can be scheduled. The database replication and migration software has over 80 predefined templates and database mapping features.

 

Brochures
Database Replication and Migration

White Papers
Database Converter Migration for New Platform
Database Replication Mirroring for Query Reports
Database Consolidation

Request a Trial

Please let us know your name.
Invalid Input
Please write a subject for your message.
Please let us know your email address.
Please let us know your message.
Invalid Input
Invalid Input